Bluetooth-Beacons haben in den letzten Jahren als leistungsstarkes Werkzeug für Indoor-Ortung und ortsbezogene Dienste an Popularität gewonnen. Außerdem, Sie haben die Art und Weise verändert, wie Unternehmen mit ihren Kunden interagieren, indem sie neue Wege für das Marketing eröffnet haben, Werbung, und Informationsaustausch. Einer der am weitesten verbreiteten Bluetooth Beacons ist der CC2540 von Texas Instruments. Deshalb, in diesem Blog, Wir werden die Funktionen und Vorteile des CC2540 Bluetooth-Beacons untersuchen und seine potenziellen Anwendungen diskutieren.
Hauptmerkmale des CC2540 Bluetooth Beacon
Das CC2540 ist ein einzelnes Bluetooth Low Energy SoC von Texas Instruments. Das CC2540 Bluetooth-Beacon ist eine stromsparende und leistungsstarke Lösung, die Bluetooth unterstützt 4.0 und Bluetooth 5.0. Es bietet eine breite Palette von Funktionen, die es zu einer beliebten Wahl für verschiedene Anwendungen machen.
- Energieeffizient:Der CC2540 ist energieeffizient ausgelegt, ideal für batteriebetriebene Anwendungen. Es verbraucht sowohl im aktiven als auch im Leerlaufmodus sehr wenig Strom, So können Beacons über längere Zeiträume betrieben werden, ohne dass ein Batteriewechsel erforderlich ist.
- Kleine Größe:Der CC2540 ist ein kleiner Chip, der bequem in verschiedene Geräte integriert werden kann. Dadurch ist es möglich, Beacons zu bauen, die klein genug sind, um an unauffälligen Stellen platziert zu werden, ohne ihre Leistung zu beeinträchtigen.
- Bluetooth 5.0:Der CC2540 ist Bluetooth 5.0 kompatibel, Dadurch können Beacons, die den Chip verwenden, nahtlos mit verschiedenen Geräten wie Smartphones funktionieren, Tablets, und andere Bluetooth-fähige Geräte.
- Programmierbarkeit:Der CC2540 ist programmierbar, Entwickler können die Funktionalität ihrer Beacons anpassen. Dadurch ist es möglich, Beacons zu bauen, die auf bestimmte Anwendungen zugeschnitten sind, wie Asset-Tracking oder Indoor-Navigation.
- Kostengünstig:Das CC2540 BLE-Beacon ist eine erschwingliche Option im Vergleich zu anderen Bluetooth-Beacons auf dem Markt, Dadurch ist es für eine Vielzahl von Anwendungen und Branchen zugänglich.
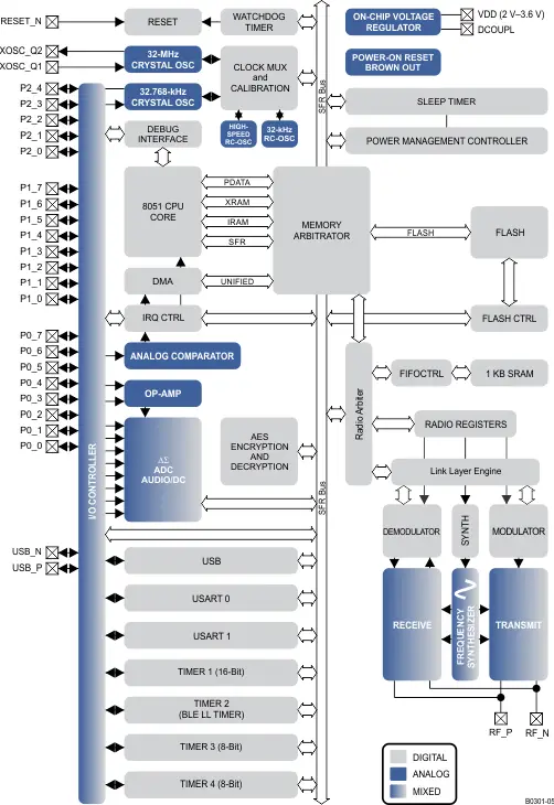
Das Blockdiagramm des CC2640 Bluetooth-Chips

Anwendungen von CC2640 Bluetooth Beacon
Das CC2540 BLE Beacon ist vielseitig, geringer Strom, und erschwingliches Gerät, das Daten über große Entfernungen übertragen kann, Dies macht es zu einer idealen Wahl für viele verschiedene Niedrigenergie Lösungen. Hier sind einige der Anwendungen des CC2540 Bluetooth Beacon:
- Einzelhandel: Das CC2540 BLE Beacon kann in Einzelhandelsumgebungen verwendet werden, um Kunden standortbezogene Informationen und Werbeaktionen bereitzustellen. Indem Sie Beacons im gesamten Geschäft platzieren, Kunden, die Bluetooth-Geräte verwenden, können über Verkaufs- und Rabattinformationen benachrichtigt werden, wenn sie in Reichweite kommen.
- Gesundheitspflege: Im Gesundheitswesen, Der CC2540 Bluetooth Beacon kann zur Ortung medizinischer Geräte verwendet werden, Patienten überwachen, und bieten standortbezogene Dienste in Krankenhäusern und Kliniken an.
- Verkehr: CC2540 Bluetooth Beacons können verwendet werden, um Fahrzeuge zu verfolgen und Standortinformationen in Echtzeit bereitzustellen, um die Sicherheit von Verkehrsnetzen zu verbessern.
- Herstellung: Das CC2540 Bluetooth-Beacon kann zur Verfolgung von Assets verwendet werden, Prozesse überwachen, und die Produktionseffizienz in Fertigungsumgebungen zu verbessern.
- Flughäfen: Die CC2540 BLE-Lösung kann verwendet werden, um Passagieren Informationen zu ihrem Flug bereitzustellen, Gate-Wegbeschreibungen und andere relevante Informationen.
Unterschiede zwischen CC2540, CC2540T, CC2541, CC2541-Q1
CC2540, CC2541, CC2540T und CC2541-Q1 sind alle drahtlose System-on-Chip (SoC) Lösungen, die von Texas Instruments für Bluetooth Low Energy entwickelt wurden (WURDE) Anwendungen. Diese Chips haben zwar viele Gemeinsamkeiten, Es gibt einige wesentliche Unterschiede in Bezug auf den Stromverbrauch, Peripherie und Preis. Die Wahl des anzuwendenden SoC hängt von den besonderen Anforderungen der Anwendung ab.
Verglichen mit CC2540, CC2541 hat einen geringeren Stromverbrauch bei gleicher Sendeleistung und Empfangsleistung, Dies macht es zu einer besseren Wahl für batteriebetriebene Geräte. jedoch, ein höherer Stromverbrauch bedeutet, dass das Signal relativ stark ist. Der große Unterschied bei Peripheriegeräten besteht darin, dass CC2541 eine IIC- und keine USB-Schnittstelle hat, während CC2540 kein IIC, sondern eine USB-Schnittstelle hat. In Bezug auf den Preis, CC2541 ist billiger als CC2540, aber CC2541-Q1 ist etwas teurer als CC2540T. In Ergänzung, CC2541 hat einen speziellen proprietären Modus , während CC2540 dies nicht tut.
| CC2540 | CC2540T | CC2541 | CC2541-Q1 | |
| Protokolle | Bluetooth 5.0 | Bluetooth 5.0 | Bluetooth 5.0 | Bluetooth 5.0 |
| Blitz | 128KB 256KB | 256KB | 128KB 256KB | 256KB |
| RAM | 8KB | 8KB | 8KB | 8KB |
| Datumskurs (max) | 1000kbps | 1000kbps | 2000kbps | 2000kbps |
| RX-Strom (am niedrigsten) | 19.6 mA | 19.6 mA | 17.9 mA | 17.9 mA |
| Standby-Strom | 0.4 µA | 0.4 µA | 0.5 µA | 0.5 µA |
| Empfindlichkeit | -93 dBm | -93 dBm | -94 dBm | -94 dBm |
| Sendeleistung max) | 4 | 4 | 0 | 0 |
| GPIO | 21 | 21 | 23 | 23 |
| Betriebstemperatur | -40℃ – 125℃ | -40℃ – 105℃ | ||
| Peripherie | 1 Komparator, 12-Bit-ADC 8-Kanal, 2 SPI, 2 UART, 4 Timer, USB | 12-Bit-ADC 8-Kanal, 2 SPI, 2 UART, 4 Timer, USB | 12-Bit-ADC 8-Kanal, 2 SPI, 2 UART, 4 Timer, I2C | 12-Bit-ADC 8-Kanal, 2 SPI, 2 UART, 4 Timer, I2C |
| Ca. Preis (US Dollar) | 1.910 US-Dollar | 1Zu | 2.158 US-Dollar | 1Zu | 1.840 US-Dollar | 1Zu | 3.024 US-Dollar | 1Zu |
Warum das CC2540 BLE Beacon wählen?
Das CC 2540 Bluetooth Beacon ist seit seiner Einführung wegen seines geringen Stromverbrauchs hoch angesehen, Damit ist es die perfekte Wahl für batteriebetriebene Geräte. Beacons können mit einer einzigen Batterie mehrere Monate bis Jahre halten, was eine kostengünstige Lösung ist, insbesondere für Unternehmen, die Beacons in großer Zahl einsetzen müssen. Als vielseitige und leistungsstarke Bluetooth Low Energy-Lösung, Das CC2540 Beacon bietet zahlreiche Vorteile und Anwendungen für eine Vielzahl von Branchen.
Ob Sie das Kundenerlebnis in einem Einzelhandelsgeschäft verbessern möchten, Bereitstellung von Informationen für Besucher in einem Museum, oder verfolgen Sie den Standort medizinischer Geräte in einem Krankenhaus, Das CC2540 Bluetooth-Beacon ist ein leistungsstarkes Tool, mit dem Sie Ihre Ziele erreichen können. Insgesamt, mit seinem geringen Stromverbrauch, Kompatibilität mit verschiedenen Geräten und Plattformen, und flexible Konfiguration, Es ist eine ausgezeichnete Wahl für Unternehmen und Organisationen, die die Kundenbindung verbessern möchten, Sicherheit verbessern, und Effizienz steigern.
Häufig gestellte Fragen zum CC2540 Bluetooth Beacon
1. Wie groß ist die Reichweite des CC2540 Bluetooth Beacon?
Typischerweise, die Reichweite des CC2540 Bluetooth-Beacons kann sich auf bis zu erstrecken 100 Meter, Dies kann jedoch je nach Umgebung und anderen Faktoren variieren.
2. Wie lang ist die Akkulaufzeit des CC2540 Bluetooth Beacon?
Die Akkulaufzeit des CC2540 Bluetooth Beacon kann je nach Nutzung und Einstellungen variieren, aber es kann von ein paar Monaten bis zu mehreren Jahren dauern.
3. Welche Art von Daten kann der CC2540 Bluetooth Beacon übertragen??
Der CC2540 Bluetooth-Beacon kann verschiedene Arten von Bluetooth-Daten übertragen, wie Sensordaten, Standortdaten, und Werbebotschaften.
4. Wie kann ich den CC2540 Bluetooth Beacon programmieren?
Das CC2540 Bluetooth Beacon kann mit Software Development Kits programmiert werden (SDKs) bereitgestellt von Texas Instruments oder Tools von Drittanbietern.
5. Kann das CC2540 Bluetooth-Beacon für die Standortverfolgung in Innenräumen verwendet werden??
Ja, Das CC2540 Bluetooth-Beacon kann zur Standortverfolgung in Innenräumen verwendet werden, indem mehrere Beacons verwendet werden, um den Standort eines Geräts zu triangulieren.
6. Wie sicher ist das CC2540 Bluetooth-Beacon?
Das CC2540 Bluetooth-Beacon verfügt über mehrere Sicherheitsfunktionen, wie Verschlüsselung und Authentifizierung, um die Sicherheit der übermittelten Daten zu gewährleisten. jedoch, Je nach Anwendungsfall können zusätzliche Sicherheitsmaßnahmen erforderlich sein.



























